Sciences de l'Ingénieur
Accueil
Chaine d'Information
Chaine de Puissance
SySML
Projet IT
Modélisation multiphysique
Accueil
Bloc interne
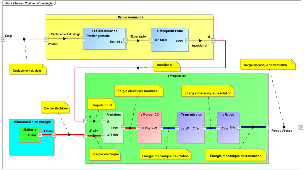
Diagramme de bloc interne
Le diagramme de bloc interne permet de modéliser la
structure interne d’un composant
, en détaillant ses
parties
, ses
ports
et leurs
connexions
, offrant ainsi une vision claire des
interactions
au sein du système :
Accueil SysML
Autres pages sur le SysML :
Diagramme des cas d'utilisation
Diagramme des exigences
Diagramme de définition de bloc
Diagramme de bloc interne
Recherche
Ce site peut utiliser des cookies et des scripts externes.
Plus d'informations
Nécessaire
Paramètres
Statistiques
Marketing
Enregistrer les modifications
Réglages
Rejeter
Accepter tous les cookies
Accepter tous les cookies
Réglages
Rejeter